前后端代理端vue,服务端php,全开源
1、支持后端自定义拓展语言
2、根据法规需求,仅支持三级分销机制,下级投资上级能获得对应百分比奖励
3、VIP等级划分,升级条件: 用户有效金额、1代推荐人数、推荐人等级
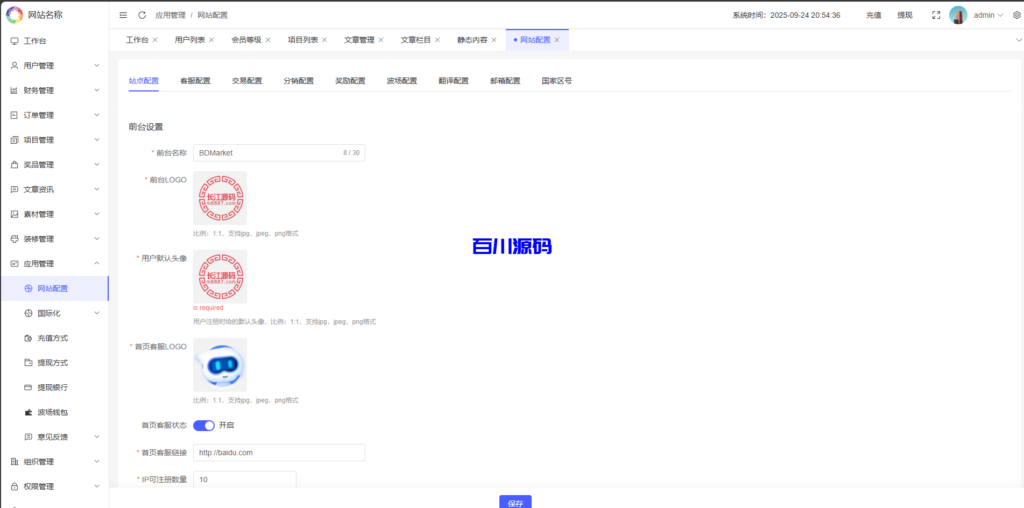
4、可自定义排序语言,前端首次访问根据排序显示
5、素材中心统一管理,用到的视频或图片选择即可
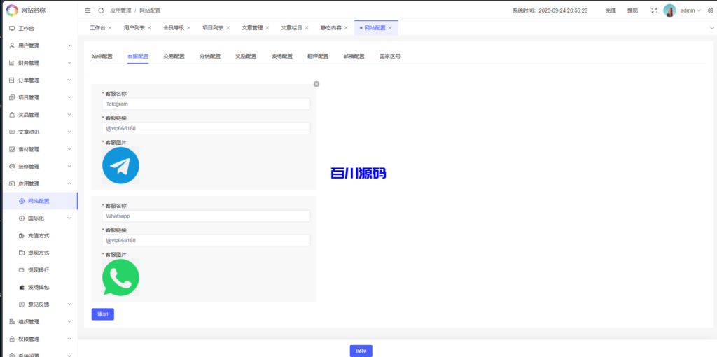
6、支持多种客服方式
7、支持多种还款类型
8、认证方式:邮箱认证、谷歌认证、实名认证
9、可控制IP注册数量,防止水军刷水
10、可设置充值或者奖励会冻结资金n小时,防止刷水
11、后端、代理端可自定义开启谷歌验证登录
12、提现可控制每日次数、金额范围、是否需要实名
13、多种奖励方式,vip升级奖励、累积邀请奖励、邀请首充奖励等
14、对接有道翻译,可根据不同语言自动翻译对应内容
15、SMTP邮箱,只需在后端填写对应信息就可发送邮件
16、支持站内信、系统消息等消息类型
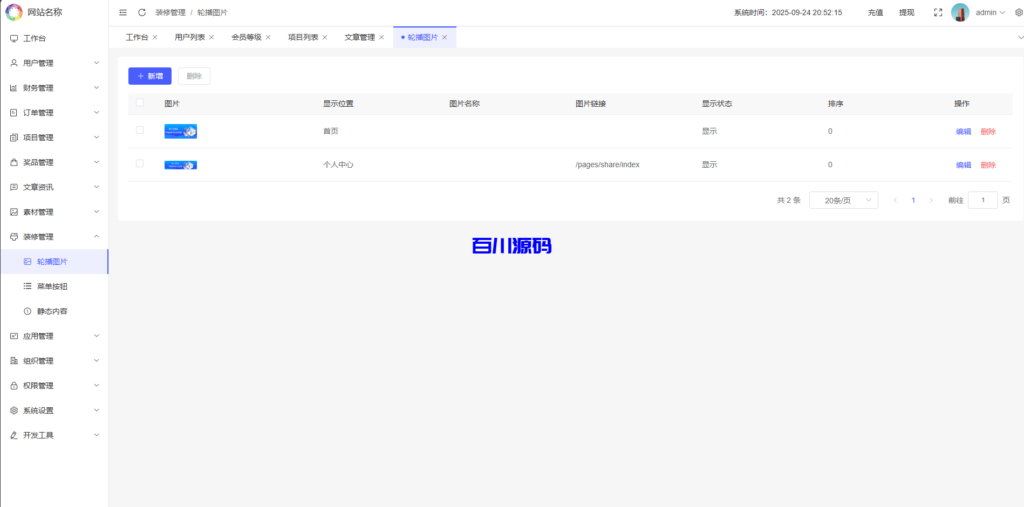
17、菜单、轮播、多个静态内容均支持后端自定义
18、可自动生成代码,二开福音
19、代理线功能,后端开启用户为代理,即可登录代理端查看代理下级用户情况
20、带有安全锁机制,密码连续输错自动进入锁定状态
21、带有积分商城,可使用积分兑换
22、抽浆系统,根据用户积分来抽取奖品
23、每日签到,用户每日可通过签到获得积分和奖励
![图片[1]-多语言理财项目充电宝影视基金USDT金融货币投资系统/19种语言可自定义扩展语言 - 百川源码网-精品源码网站-百川源码网-精品源码网站](https://bcym.net/wp-content/uploads/2025/10/Quantitative-power-bank-1.png)
![图片[2]-多语言理财项目充电宝影视基金USDT金融货币投资系统/19种语言可自定义扩展语言 - 百川源码网-精品源码网站-百川源码网-精品源码网站](https://bcym.net/wp-content/uploads/2025/10/Quantitative-power-bank-3.png)
![图片[3]-多语言理财项目充电宝影视基金USDT金融货币投资系统/19种语言可自定义扩展语言 - 百川源码网-精品源码网站-百川源码网-精品源码网站](https://bcym.net/wp-content/uploads/2025/10/Quantitative-power-bank-4.png)
![图片[4]-多语言理财项目充电宝影视基金USDT金融货币投资系统/19种语言可自定义扩展语言 - 百川源码网-精品源码网站-百川源码网-精品源码网站](https://bcym.net/wp-content/uploads/2025/10/Quantitative-power-bank-5.png)
![图片[5]-多语言理财项目充电宝影视基金USDT金融货币投资系统/19种语言可自定义扩展语言 - 百川源码网-精品源码网站-百川源码网-精品源码网站](https://bcym.net/wp-content/uploads/2025/10/Quantitative-power-bank-6.png)
![图片[6]-多语言理财项目充电宝影视基金USDT金融货币投资系统/19种语言可自定义扩展语言 - 百川源码网-精品源码网站-百川源码网-精品源码网站](https://bcym.net/wp-content/uploads/2025/10/Quantitative-power-bank-7.png)
![图片[7]-多语言理财项目充电宝影视基金USDT金融货币投资系统/19种语言可自定义扩展语言 - 百川源码网-精品源码网站-百川源码网-精品源码网站](https://bcym.net/wp-content/uploads/2025/10/Quantitative-power-bank-8.png)
![图片[8]-多语言理财项目充电宝影视基金USDT金融货币投资系统/19种语言可自定义扩展语言 - 百川源码网-精品源码网站-百川源码网-精品源码网站](https://bcym.net/wp-content/uploads/2025/10/Quantitative-power-bank-9.png)
![图片[9]-多语言理财项目充电宝影视基金USDT金融货币投资系统/19种语言可自定义扩展语言 - 百川源码网-精品源码网站-百川源码网-精品源码网站](https://bcym.net/wp-content/uploads/2025/10/Quantitative-power-bank-10.png)
![图片[10]-多语言理财项目充电宝影视基金USDT金融货币投资系统/19种语言可自定义扩展语言 - 百川源码网-精品源码网站-百川源码网-精品源码网站](https://bcym.net/wp-content/uploads/2025/10/Quantitative-power-bank-11.png)
![图片[11]-多语言理财项目充电宝影视基金USDT金融货币投资系统/19种语言可自定义扩展语言 - 百川源码网-精品源码网站-百川源码网-精品源码网站](https://bcym.net/wp-content/uploads/2025/10/Quantitative-power-bank-12.png)
![图片[12]-多语言理财项目充电宝影视基金USDT金融货币投资系统/19种语言可自定义扩展语言 - 百川源码网-精品源码网站-百川源码网-精品源码网站](https://bcym.net/wp-content/uploads/2025/10/Quantitative-power-bank-2.png)
![图片[13]-多语言理财项目充电宝影视基金USDT金融货币投资系统/19种语言可自定义扩展语言 - 百川源码网-精品源码网站-百川源码网-精品源码网站](https://bcym.net/wp-content/uploads/2025/10/Quantitative-power-bank-13.png)
![图片[14]-多语言理财项目充电宝影视基金USDT金融货币投资系统/19种语言可自定义扩展语言 - 百川源码网-精品源码网站-百川源码网-精品源码网站](https://bcym.net/wp-content/uploads/2025/10/Quantitative-power-bank-14.png)
![图片[15]-多语言理财项目充电宝影视基金USDT金融货币投资系统/19种语言可自定义扩展语言 - 百川源码网-精品源码网站-百川源码网-精品源码网站](https://bcym.net/wp-content/uploads/2025/10/Quantitative-power-bank-15.png)
![图片[16]-多语言理财项目充电宝影视基金USDT金融货币投资系统/19种语言可自定义扩展语言 - 百川源码网-精品源码网站-百川源码网-精品源码网站](https://bcym.net/wp-content/uploads/2025/10/Quantitative-power-bank-16-1024x512.png)
![图片[17]-多语言理财项目充电宝影视基金USDT金融货币投资系统/19种语言可自定义扩展语言 - 百川源码网-精品源码网站-百川源码网-精品源码网站](https://bcym.net/wp-content/uploads/2025/10/Quantitative-power-bank-17-1024x509.png)
![图片[18]-多语言理财项目充电宝影视基金USDT金融货币投资系统/19种语言可自定义扩展语言 - 百川源码网-精品源码网站-百川源码网-精品源码网站](https://bcym.net/wp-content/uploads/2025/10/Quantitative-power-bank-18-1024x509.png)
![图片[19]-多语言理财项目充电宝影视基金USDT金融货币投资系统/19种语言可自定义扩展语言 - 百川源码网-精品源码网站-百川源码网-精品源码网站](https://bcym.net/wp-content/uploads/2025/10/Quantitative-power-bank-19-1024x508.png)
![图片[20]-多语言理财项目充电宝影视基金USDT金融货币投资系统/19种语言可自定义扩展语言 - 百川源码网-精品源码网站-百川源码网-精品源码网站](https://bcym.net/wp-content/uploads/2025/10/Quantitative-power-bank-20-1024x502.png)
![图片[21]-多语言理财项目充电宝影视基金USDT金融货币投资系统/19种语言可自定义扩展语言 - 百川源码网-精品源码网站-百川源码网-精品源码网站](https://bcym.net/wp-content/uploads/2025/10/Quantitative-power-bank-21-1024x507.png)
![图片[22]-多语言理财项目充电宝影视基金USDT金融货币投资系统/19种语言可自定义扩展语言 - 百川源码网-精品源码网站-百川源码网-精品源码网站](https://bcym.net/wp-content/uploads/2025/10/Quantitative-power-bank-22-1024x504.png)
![图片[23]-多语言理财项目充电宝影视基金USDT金融货币投资系统/19种语言可自定义扩展语言 - 百川源码网-精品源码网站-百川源码网-精品源码网站](https://bcym.net/wp-content/uploads/2025/10/Quantitative-power-bank-23-1024x506.png)
![图片[24]-多语言理财项目充电宝影视基金USDT金融货币投资系统/19种语言可自定义扩展语言 - 百川源码网-精品源码网站-百川源码网-精品源码网站](https://bcym.net/wp-content/uploads/2025/10/Quantitative-power-bank-24-1024x508.png)
![图片[25]-多语言理财项目充电宝影视基金USDT金融货币投资系统/19种语言可自定义扩展语言 - 百川源码网-精品源码网站-百川源码网-精品源码网站](https://bcym.net/wp-content/uploads/2025/10/Quantitative-power-bank-25-1024x510.png)
![图片[26]-多语言理财项目充电宝影视基金USDT金融货币投资系统/19种语言可自定义扩展语言 - 百川源码网-精品源码网站-百川源码网-精品源码网站](https://bcym.net/wp-content/uploads/2025/10/Quantitative-power-bank-26-1024x510.png)
![图片[27]-多语言理财项目充电宝影视基金USDT金融货币投资系统/19种语言可自定义扩展语言 - 百川源码网-精品源码网站-百川源码网-精品源码网站](https://bcym.net/wp-content/uploads/2025/10/Quantitative-power-bank-27-1024x512.png)
© 版权声明
文章版权归作者所有,未经允许请勿转载。
THE END













